How to change the default save location of my files on MeasureSquare 8?

How to change the default save location of my files on MeasureSquare 8?

In this article, we will show you how to have MeasureSquare open to a specific folder

This article applies to all versions of MeasureSquare 8

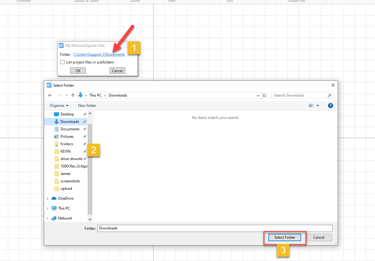
Step 1: Click on File on the top left > Local Project tab > Click on the gear i icon 



Step 2: Click on the folder path in blue texts > Now pick the location where you want to open your MeasureSquare > Select Folder



Step 3: Click Ok after you selected the folder



    • Related Articles

    • How do I open a MeasureSquare 2015 file in MeasureSquare 8?

      In this article, we're going to show you how to open your MeasureSquare 2015 files in MeasureSquare 8 This article applies to MeasureSquare 8 versions Step 1: Open your Default Apps control panel from your task bar Step2: Enter .fepz into the box ...
    • CRM User Manual: Procurement & Installation, Lesson 5: Change Order Management and Tracking

      Change Orders Change Order management can be one of the most impactful—and complex—parts of the project lifecycle. In many cases, it determines the profitability, accuracy, and long-term success of a job. For small retail or residential work, Change ...
    • Why am I Unable to Save My MeasureSquare 8 Files on My Mac Computer?

      In this article we will be covering what can prevent a user from being able to save their MeasureSquare 8 files correctly while running MeasureSquare 8 on a Mac computer. This is for Build 8941 and newer. When you are working in MeasureSquare 8 on a ...
    • How do I change the default tax rate for MeasureSquare 8?

      This article will show you how to change the default tax rate on your MeasureSquare 8 software This article applies to all MeaureSquare 8 Version: All builds of MeasureSquare 8 Step 1: Create a new worksheet. Click on the Tax Rate blue link to open ...
    • Release Notes for MeasureSquare 8

      For the latest updates visit the weblink below. https://cloud.measuresquare.com/releasehistory 1.0.11.7587 ------------------------- UI Improvement ------------------------- 1. Enhanced the Project Items, it now shows Net Area, Cost Amt, Sales Amt, ...