How to Import the Vendor List from CRM to MeasureSquare 8

How to Import the Vendor List from CRM to MeasureSquare 8

In this article, we will show you how to bring over your vendor list from MeasureSquare CRM to MeasureSquare 8

Importing the vendor list from MeasureSquare CRM into MeasureSquare 8 ensures that all vendor records originate from the CRM, keeping data aligned across both platforms and avoiding duplicate or conflicting entries as the vendor list is built and maintained in CRM first.

Step 1: Open your Vendors list
Step 2: Click on the 3-dots and select Export to Excel


Step 3: Open the Excel file and copy all the entries from the first column



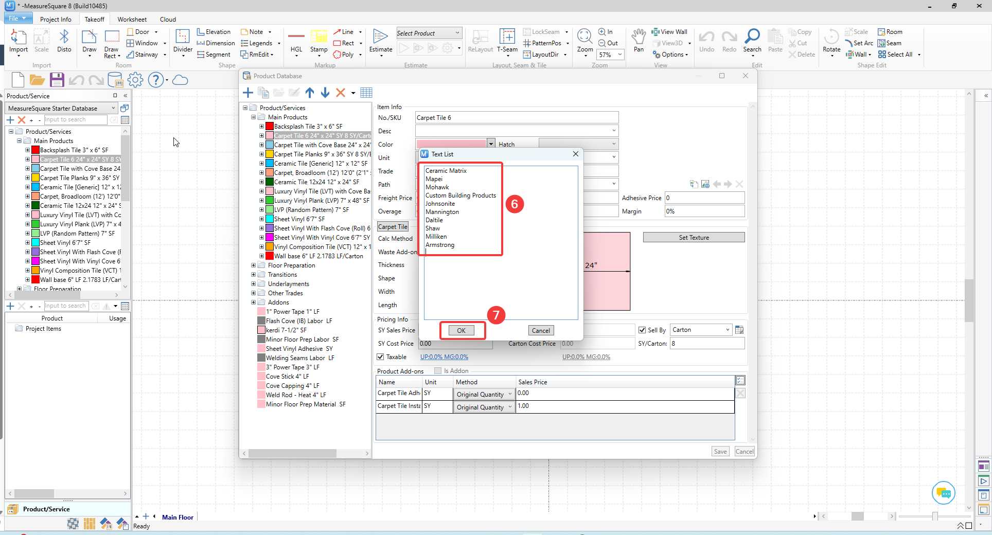
Step 4: Open MeasureSquare 8, and double-click on any product to view the Product Details window
Step 5: Click on the dropdown arrow beside Vendor and select Manage List


Step 6: In the Text List window, paste the Vendor entries that you copied from Step 3
Step 7: Click OK to Save



For any further questions, please reach out to our Support team 
Monday - Friday from 7:30am-4:30pm PST: (626) 683-9188 ext. 3
All Hours: support@measuresquare.com


    • Related Articles

    • How to create and import Vendors in MeasureSquare CRM

      In this article, we will cover how to Create/Import Vendors into MeasureSquare CRM via QuickBooks Vendors or Local Files (CSV, XLS, or XLSX). 1. From the homepage, navigate to the Vendors tab under Purchases To create a new Vendor: 1. From the ...
    • How to Import Contacts in MeasureSquare CRM

      In this article, we will cover how to import contacts into MeasureSquare CRM via CSV/XLS/XLSX, as well as QBO, Google, and Outlook. This article applies to MeasureSquare CRM. Steps to import contacts via CSV, XLS, and XLSX Step 1. From the homepage, ...
    • How to create and import Installers and Subcontractors in MeasureSquare CRM

      In this article, we will cover how to Create/Import Installers and Subcontractors into MeasureSquare CRM via QuickBooks Vendors or Local Files (CSV, XLS, or XLSX). 1. From the homepage, navigate to the Installers/Subcontractors tab under ...
    • Bid Export Formats and Excel Integration in MeasureSquare CRM

      This article explains the available Excel export formats and templates for Bid data in MeasureSquare CRM. In MeasureSquare CRM, we offer multiple Excel export formats for your Bid data. These export templates are compatible with the following ...
    • How to Export Order Forms to Excel in MeasureSquare CRM

      In this article, we will cover how to export order forms into an Excel file in MeasureSquare CRM This article applies to MeasureSquare CRM. In the List View select the desired type of order form [1] you wish to export, then click the dots drop down ...